ZippyVendas fornece logging abrangente para todas as execuções de workflow, dando a você visibilidade completa em como seus workflows rodam, qual dado flui através deles, e onde problemas podem ocorrer.
Sistema de Logging
ZippyVendas oferece duas interfaces de logging complementares para corresponder a diferentes workflows e casos de uso:
Console em Tempo Real
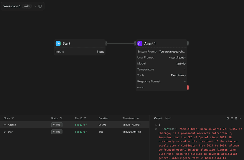
Durante execução manual ou chat de workflow, logs aparecem em tempo real no painel Console no lado direito do editor de workflow:

O console mostra:
- Progresso de execução de blocos com destaque de bloco ativo
- Saídas em tempo real conforme blocos são completados
- Timing de execução para cada bloco
- Indicadores de status sucesso/erro
Página de Logs
Todas as execuções de workflow—seja acionadas manualmente, via API, Chat, Schedule, ou Webhook—são registradas na página dedicada de Logs:

A página de Logs fornece:
- Filtros abrangentes por intervalo de tempo, status, tipo de trigger, pasta e workflow
- Funcionalidade de busca através de todos os logs
- Modo live para atualizações em tempo real
- Retenção de logs de 7 dias (atualizável para retenção maior)
Barra Lateral de Detalhes de Log
Clicando em qualquer entrada de log abre uma visão detalhada de barra lateral:

Entrada/Saída de Bloco
Veja o fluxo de dados completo para cada bloco com abas para alternar entre:
Aba Output mostra o resultado de execução do bloco:
- Dados estruturados com formatação JSON
- Renderização markdown para conteúdo gerado por IA
- Botão copy para extração fácil de dados
Aba Input exibe o que foi passado para o bloco:
- Valores de variável resolvidos
- Saídas referenciadas de outros blocos
- Variáveis de ambiente usadas
- Chaves de API são automaticamente redatadas por segurança
Linha do Tempo de Execução
Para logs em nível de workflow, veja métricas de execução detalhadas:
- Timestamps de início e fim
- Duração total de workflow
- Tempos de execução de blocos individuais
- Identificação de gargalo de desempenho
Snapshots de Workflow
Para qualquer execução registrada, clique "View Snapshot" para ver o estado exato do workflow em tempo de execução:

O snapshot fornece:
- Canvas congelado mostrando a estrutura de workflow
- Estados de bloco e conexões como eles estavam durante execução
- Clique em qualquer bloco para ver suas entradas e saídas
- Útil para debugar workflows que foram modificados desde então
Snapshots de workflow só estão disponíveis para execuções após o sistema de logging aprimorado ter sido introduzido. Logs migrados mais antigos mostram uma mensagem "Logged State Not Found".
Retenção de Log
- Plano Free: 7 dias de retenção de log
- Plano Pro: 30 dias de retenção de log
- Plano Team: 90 dias de retenção de log
- Plano Enterprise: Períodos de retenção customizados disponíveis
Melhores Práticas
Para Desenvolvimento
- Use o console em tempo real para feedback imediato durante testes
- Verifique entradas e saídas de blocos para verificar fluxo de dados
- Use snapshots de workflow para comparar versões funcionando vs. quebradas
Para Produção
- Monitore a página de Logs regularmente para erros ou problemas de desempenho
- Configure filtros para focar em workflows específicos ou períodos de tempo
- Use modo live durante deployments críticos para assistir execuções em tempo real
Para Debug
- Sempre verifique a linha do tempo de execução para identificar blocos lentos
- Compare entradas entre execuções funcionando e falhadas
- Use snapshots de workflow para ver o estado exato quando problemas ocorreram
Próximos Passos
- Aprenda sobre Cálculo de Custo para entender preços de workflow
- Explore a API Externa para acesso programático de log
- Configure Notificações para alertas em tempo real via webhook, e-mail ou Slack